Главбух - форум бухгалтеров, бухгалтерский форум про налоговый учет ОСНО, УСНО, ЕНВД, форум 1С.  | 
		
			
  | 
	|||||||
![]()  | 
	
	
| 
		 | 
	Опции темы | Поиск в этой теме | Опции просмотра | 
| 
			
			 | 
		#281 | 
| 
            
			 статус: начинающий бухгалтер 
			
			
			
			Регистрация: 08.10.2010 
				
				
				
					Сообщений: 3
				 
				 
	
		
			
				Спасибо: 0
			
		
	 
				
				
				
				 | 
	
	
	
		
		
			
			 
			
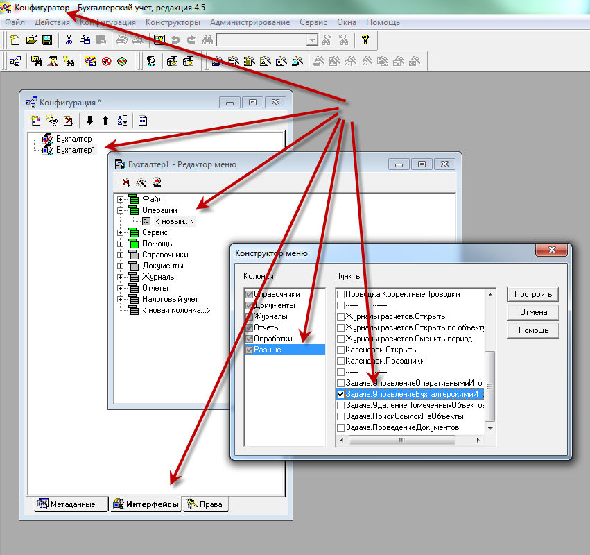
			Добрый день! скажите,... надо расчитать бух итоги в 1С. а меню вкладка операции пропала..... где теперь взять бух итоги и как их расчитать. ничего не понимаю...
 
		
		
		
		
		
		
		
	 | 
| 
		 | 
	
	
	
		
                
		
		
			 
		
		
		
		
		
		
		
			
		
		
	 | 
| 
			
			 | 
		#282 | 
| 
            
			 Модератор 
			
			
			
				
			
			Регистрация: 22.05.2009 
				Адрес: нам, дворцов заманчивые своды, не заменят никогда свободы 
				
				
					Сообщений: 8,925
				 
				 
	
		
			
				Спасибо: 381
			
		
	 
				
				
				
				 | 
	
	
	
		
		
			
			 
			
			может права ограничены?
		 
		
		
		
		
		
		
			
				__________________ 
		
		
		
		
	1с Предприятие 8 - ответы на часто задаваемые вопросы 1с Предприятие 7.7 - ответы на часто задаваемые вопросы Как сделать свои обращения более информативными? Нет насилию в семье!!!  | 
| 
		 | 
	
	
	
		
                
		
		
			 
		
		
		
		
		
		
		
			
		
		
	 | 
| 
			
			 | 
		#283 | 
| 
            
			 статус: начинающий бухгалтер 
			
			
			
			Регистрация: 08.10.2010 
				
				
				
					Сообщений: 3
				 
				 
	
		
			
				Спасибо: 0
			
		
	 
				
				
				
				 | 
	
	
	
		
		
			
			 
			
			нет, у меня полные права.
		 
		
		
		
		
		
		
		
	 | 
| 
		 | 
	
	
	
		
                
		
		
			 
		
		
		
		
		
		
		
			
		
		
	 | 
| 2020 | |
| Glavbyh.ru | 
 | 
| 
			
			 | 
		#284 | 
| 
            
			 Модератор 
			
			
			
				
			
			Регистрация: 22.05.2009 
				Адрес: нам, дворцов заманчивые своды, не заменят никогда свободы 
				
				
					Сообщений: 8,925
				 
				 
	
		
			
				Спасибо: 381
			
		
	 
				
				
				
				 | 
	
	
	
		
		
			
			 
			
			посмотри настроенный интерфейс у аккаунта своего
		 
		
		
		
			
				__________________ 
		
		
		
		
	1с Предприятие 8 - ответы на часто задаваемые вопросы 1с Предприятие 7.7 - ответы на часто задаваемые вопросы Как сделать свои обращения более информативными? Нет насилию в семье!!!  | 
| 
		 | 
	
	
	
		
                
		
		
			 
		
		
		
		
		
		
		
			
		
		
	 | 
| 
			
			 | 
		#286 | 
| 
            
			 статус: ведущий бухгалтер 
			
			
			
				
			
			Регистрация: 19.09.2008 
				Адрес: Москва 
				
				
					Сообщений: 404
				 
				 
	
		
			
				Спасибо: 0
			
		
	 
				
				
				
				 | 
	
	
	
		
		
			
			 
			
			Добрый вечер, подскажите пожалуйста, если при закрытии месяца у меня 25 счет закрывается на 20, расходы которые у меня были на 25 счете должны отразиться в декларации по прибыли как косвенные?
		 
		
		
		
		
		
		
			
				__________________ 
		
		
		
		
	Давайте жить дружно  
			 | 
| 
		 | 
	
	
	
		
                
		
		
			 
		
		
		
		
		
		
		
			
		
		
	 | 
| 
			
			 | 
		#287 | 
| 
            
			 практик 
			
			
			
				
			
			Регистрация: 09.06.2009 
				Адрес: Краснодар 
				Возраст: 50 
				
					Сообщений: 508
				 
				 
	
		
			
				Спасибо: 36
			
		
	 
				
				
				
				 | 
	
	
	
		
		
			
			 
			
			в косвенные
		 
		
		
		
		
		
		
			
				__________________ 
		
		
		
		
	БП 8.3 УНФ1.6 ЗУП 8.3 "Изучай правила, чтоб знать, как правильно их нарушить" (с)  | 
| 
		 | 
	
	
	
		
                
		
		
			 
		
		
		
		
		
		
		
			
		
		
	 | 
| 
			
			 | 
		#288 | 
| 
            
			 статус: ведущий бухгалтер 
			
			
			
				
			
			Регистрация: 19.09.2008 
				Адрес: Москва 
				
				
					Сообщений: 404
				 
				 
	
		
			
				Спасибо: 0
			
		
	 
				
				
				
				 | 
	
	
	
		
		
			
			 
				__________________ 
		
		
		
		
	Давайте жить дружно  
			 | 
| 
		 | 
	
	
	
		
                
		
		
			 
		
		
		
		
		
		
		
			
		
		
	 | 
| 2020 | |
| Glavbyh.ru | 
 | 
| 
			
			 | 
		#289 | 
| 
            
			 практик 
			
			
			
				
			
			Регистрация: 09.06.2009 
				Адрес: Краснодар 
				Возраст: 50 
				
					Сообщений: 508
				 
				 
	
		
			
				Спасибо: 36
			
		
	 
				
				
				
				 | 
	
	
	
		
		
			
			 
			
			как ВЫ учитываете разности в БУ и НУ учете? 
		
		
		
		
		
		
			например, в документе "Поступление импорт" нет отдельных вкладок для БУ и НУ, а стоимость в БУ и НУ нужно учесть разную 
				__________________ 
		
		
		
		
	БП 8.3 УНФ1.6 ЗУП 8.3 "Изучай правила, чтоб знать, как правильно их нарушить" (с)  | 
| 
		 | 
	
	
	
		
                
		
		
			 
		
		
		
		
		
		
		
			
		
		
	 | 
| 
			
			 | 
		#290 | 
| 
            
			 статус: новичок в бухгалтерии 
			
			
			
			Регистрация: 21.12.2010 
				
				
				
					Сообщений: 2
				 
				 
	
		
			
				Спасибо: 0
			
		
	 
				
				
				
				 | 
	
	
	
		
		
			
			 
			
			Подскажите  
		
		
		
		
		
		
		
	Если при Закрытии месяца, пишет "Документ.Закрытие Месяца.Модуль Документа(7238). Балансовый счет не может корреспондировать с пустым счетом. проводка 4. При закрытие ставлю галочку только Рассчитать налоги с ФОТ Всё перепроверила, не могу понять где ошибка.  | 
| 
		 | 
	
	
	
		
                
		
		
			 
		
		
		
		
		
		
		
			
		
		
	 | 
| 
			
			 | 
		#291 | 
| 
            
			 статус: бухгалтер 
			
			
			
			Регистрация: 16.10.2010 
				
				
				
					Сообщений: 35
				 
				 
	
		
			
				Спасибо: 0
			
		
	 
				
				
				
				 | 
	
	
	
		
		
			
			 
			
			Мы занимаемся производством. Тут мы выполнили услугу другой организации, из их материала. Как правильно провести все??? Пожалуйста помогите! 
		
		
		
		
		
		
		
	 
		 | 
| 
		 | 
	
	
	
		
                
		
		
			 
		
		
		
		
		
		
		
			
		
		
	 | 
| 
			
			 | 
		#292 | 
| 
            
			 Оптимист ;) 
			
			
			
				
			
			Регистрация: 06.10.2009 
				Адрес: ПряникCity 
				
				
					Сообщений: 1,922
				 
				 
	
		
			
				Спасибо: 49
			
		
	 
				
				
				
				 | 
	
	
	
		
		
			
			 
			
			krasatulj, Делать надо то же самое, только в номенклатуре выбираете не свой материал, а материал заказчика, который отражается на счете 003. А при реализации я делаю не ТОРГ 12, а акт выполненных работ.
		 
		
		
		
		
		
		
		
	 | 
| 
		 | 
	
	
	
		
                
		
		
			 
		
		
		
		
		
		
		
			
		
		
	 | 
| 
			
			 | 
		#294 | 
| 
            
			 статус: старший бухгалтер 
			
			
			
			Регистрация: 22.12.2010 
				
				
				
					Сообщений: 115
				 
				 
	
		
			
				Спасибо: 0
			
		
	 
				
				
				
				 | 
	
	
	
		
		
			
			 
			
			У нас открылась фирма будет производство, можно ли работать в 1С 7 Предприятие или лучше работать в какой-то другой, подскажите пожалуйста???
		 
		
		
		
		
		
		
		
	 | 
| 
		 | 
	
	
	
		
                
		
		
			 
		
		
		
		
		
		
		
			
		
		
	 | 
| 
			
			 | 
		#295 | 
| 
            
			 практик 
			
			
			
				
			
			Регистрация: 09.06.2009 
				Адрес: Краснодар 
				Возраст: 50 
				
					Сообщений: 508
				 
				 
	
		
			
				Спасибо: 36
			
		
	 
				
				
				
				 | 
	
	
	
		
		
			
			 
			
			думаю, зависит какое у вас производство: знаю что некоторые ведут в учет в 1с бухгалтерии, но если много составляющих в продукции или ее большое разнообразие, наверно, лучше ПУБ
		 
		
		
		
		
		
		
			
				__________________ 
		
		
		
		
	БП 8.3 УНФ1.6 ЗУП 8.3 "Изучай правила, чтоб знать, как правильно их нарушить" (с)  | 
| 
		 | 
	
	
	
		
                
		
		
			 
		
		
		
		
		
		
		
			
		
		
	 | 
| 
			
			 | 
		#296 | 
| 
            
			 статус: бухгалтер 
			
			
			
				
			
			Регистрация: 27.12.2010 
				Адрес: Великие Луки 
				Возраст: 39 
				
					Сообщений: 7
				 
				 
	
		
			
				Спасибо: 0
			
		
	 
				
				
				
				 | 
	
	
	
		
		
			
			 
			
			подскажите пожалуйста, как вбить в бланки приходного ордера и другие свою фамилию, что бы каждый раз не печатать...
		 
		
		
		
		
		
		
		
	 | 
| 
		 | 
	
	
	
		
                
		
		
			 
		
		
		
		
		
		
		
			
		
		
	 | 
| 
			
			 | 
		#297 | 
| 
            
			 Бухгалтер 
			
			
			
			
	 | 
	
	
	
		
		
			
			 
			
			Если Вы работаете в "Семерке" (1С) - Сервис - Сведения об организации - Ответственные лица: руководитель, гл бухгалтер, кассир...
		 
		
		
		
		
		
		
		
	 | 
| 
		 | 
	
	
	
		
                
		
		
			 
		
		
		
		
		
		
		
			
		
		
	 | 
| 
			
			 | 
		#298 | 
| 
            
			 статус: бухгалтер 
			
			
			
				
			
			Регистрация: 27.12.2010 
				Адрес: Великие Луки 
				Возраст: 39 
				
					Сообщений: 7
				 
				 
	
		
			
				Спасибо: 0
			
		
	 
				
				
				
				 | 
	
	
	
		
		
			
			 
			
			Solga,  
		
		
		
		
		
		
		
	Сапасибо Вам большое!!! Будем разбираться..  | 
| 
		 | 
	
	
	
		
                
		
		
			 
		
		
		
		
		
		
		
			
		
		
	 | 
| 
			
			 | 
		#299 | 
| 
            
			 статус: бухгалтер 
			
			
			
				
			
			Регистрация: 27.12.2010 
				Адрес: Великие Луки 
				Возраст: 39 
				
					Сообщений: 7
				 
				 
	
		
			
				Спасибо: 0
			
		
	 
				
				
				
				 | 
	
	
	
		
		
			
			 
			
			С конкретными лицами (директор, бухгалтер) понятно, а вот: Принял товар    __зав. складом Иванов.В.В.____.  В таком случае. 
		
		
		
		
		
		
		
	Что бы не писать каждый раз (зав. складом Иванов.В.В.)??  | 
| 
		 | 
	
	
	
		
                
		
		
			 
		
		
		
		
		
		
		
			
		
		
	 | 
| 
			
			 | 
		#300 | 
| 
            
			 статус: бухгалтер 
			
			
			
				
			
			Регистрация: 27.12.2010 
				Адрес: Великие Луки 
				Возраст: 39 
				
					Сообщений: 7
				 
				 
	
		
			
				Спасибо: 0
			
		
	 
				
				
				
				 | 
	
	
	
		
		
			
			 
			
			Работаем в 1.С 7.7
		 
		
		
		
		
		
		
		
	 | 
| 
		 | 
	
	
	
		
                
		
		
			 
		
		
		
		
		
		
		
			
		
		
	 | 
![]()  | 
	
	
		
		
  | 
	
		
  | 
			 
			Похожие темы
		 | 
	||||
| Тема | Автор | Раздел | Ответов | Последнее сообщение | 
| производство+услуги+ бухгалтерия | princessaAnna | Программы: 1C 7.7 | 0 | 03.12.2008 20:31 | 
| Производство Услуги Бухгалтерия | netsurfer | Программы: 1C 7.7 | 2 | 23.10.2008 09:20 | 
| Производство+Услуги+Бухгалтерия | Программист 1С | Программы: 1C 7.7 | 1 | 05.03.2008 17:39 | 
| Производство+Услуги+Бухгалтерия | iva | Программы: 1C 7.7 | 1 | 02.03.2007 17:08 | 
| ЕНВД в 1С Производство+Услуги+Бухгалтерия | Andrey | Программы: 1C 7.7 | 5 | 30.11.2006 12:48 |